HappyWeasel
Spring Boot - cloud Hystrix 본문
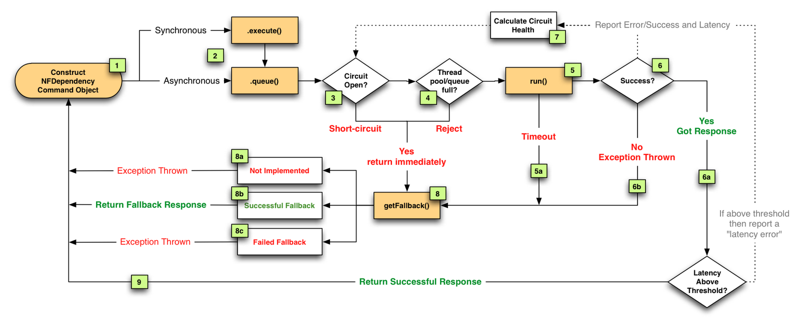
netflex OSS circit breaker
netflixtechblog.com/fault-tolerance-in-a-high-volume-distributed-system-91ab4faae74a
Fault Tolerance in a High Volume, Distributed System
How our API and other systems isolate failure, shed load and remain resilient to failures
netflixtechblog.com

'Back-End > Spring' 카테고리의 다른 글
| Spring - MSA (수정 중) (0) | 2021.01.28 |
|---|---|
| Spring Boot - Transaction 클래스에 선언 시 특정 메소드 예외처리 (0) | 2021.01.27 |
| Spring Boot - Embedded Tomcat Container 추가 설정 (0) | 2021.01.26 |
| Spring - HttpServletResponse error 반환시 message가 비어서 올 때 (0) | 2021.01.20 |
| Spring Boot - Audit 시 생성자, 편집자 이름 저장 (0) | 2021.01.19 |
Comments